VisualTestStudio®︎ Japanese
Overview
This product is an application that supports the development of test programs
in a Windows environment.
It has features unique to VisualTestStudio® and provides an easy-to-develop environment.
Concept
Developing anywhare
Since test programs can be developed using only a Windows PC,
the time spent using a real tester can be reduced.
This allows development to proceed without worrying about delays
caused by waiting for a tester or the cost of using a real tester.

Intuitive GUI
We provide a GUI that is intuitive and easy to operate.
You can also change to a GUI that you are more familiar with.
The GUI allows you to edit the appropriate parts of the test program,
so it is also effective as a training tool for beginners in test programming.

Flexible Scalability
Each function has been made into a plugin, making it easy to expand.
By developing new plugins to meet customer needs,
it will continue to evolve into an even easier-to-use application.

Features
Program Compatibility
No special data conversion is required for test programs developed using VisualTestStudio.
To transfer data to an actual tester, simply migrate the test program.

Supports program development with unique GUI
You can develop programs using only the GUI, without having to worry about writing
test programs. There are several variations in the GUI editing method,
and edits are mutually reflectedno matter where you edit.
In addition, when changing parameters, you can edit without having to
find the parts of the test program that need to be modified.


Customization for greater efficiency
By replacing the plugin, you can customize the environment to make it easier to use,
improving work efficiency. For example, we will provid a function to change
the way TestFlow is edited and to output a list of pin settings.*1

*1 Depending on the tester and functions used, a plug-in (sold separately) may be required.
System requirements
| Operating System | Windows 11 |
|---|---|
| Runtime environment | Microsoft .NET Framework4.8.1 |
Tools
VisualTestStudio® provides a variety of tools to support test program development.
All tools can be displayed and operated modelessly.
Below is an overview of each tool's functions and an image of each tool.
| EditorName | Features |
|---|---|
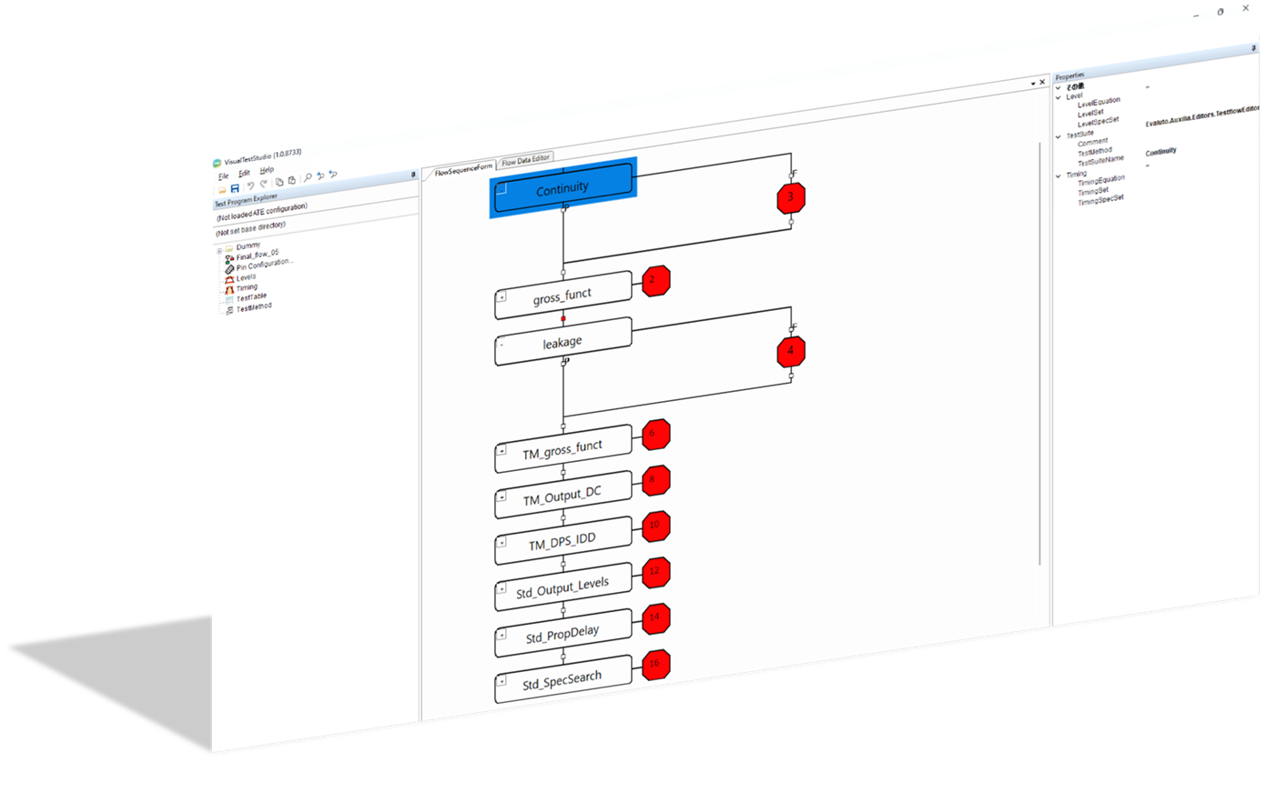
| TestFlow |
- Editing a Test Flow - Selecting the definition test method - Editing parameters |
| PinConfig |
- DUT pin definition - Multi-site configuration - Tester resource (channel) assignment - Pin group settings |
| Levels |
- Applied voltage setting - Clamping voltage setting - Createing Level set |
| Timing |
- Edge setting - Waveform definition - Creating timing set |
| TestTable | Editing detailed parameters during test execution |
| TestMethod |
- Editing a Test Method - Editing test content based on C++ |
| PinMonitor *2 | PIN setting information extraction function |
| All editors *2 | Error checking functions, such as checking set values and grammar |
*2 This feature will be added in a future update.
Registered Trademark
- 'VisualTestStudio' is a registered trademark of EVALUTO Corp.
- 'Windows' is a registered trademark of Microsoft Corp.
Contact
Contact us (Agency):ATE Service Corp.
Address: 5-6-23 Minamimachida Machida-shi, Tokyo 194-0005 Japan
Tel: +81-42-795-8600
Mail: seles_support@ate.co.jp